基于JAVA+SpringBoot+Vue+uniapp的微信小程序点餐平台
该系统是一个基于Java+SpringBoot后端、Vue+Uniapp前端的微信小程序点餐平台。平台实现了在线菜单浏览、购物车管理、订单提交与支付、后台数据统计等核心功能,为餐饮商家提供高效便捷的数字化点餐解决方案。项目采用前后端分离架构,适合作为毕业设计或实际项目开发,展示了现代Web与移动应用系统的完整实现流程。
浏览 4 次
Online Q&A System Based on Java+SpringBoot+Vue
本项目是一个基于Java+SpringBoot+Vue的前后端分离在线答疑系统。系统开发旨在实现高效的师生互动与信息管理,核心功能包括实时提问、智能解答、文件共享及用户权限管理。该系统适合作为毕业设计或实际项目实现,提供了完整的解决方案,助力构建现代化的在线学习与答疑平台。
本项目是一个基于Java+SpringBoot+Vue的前后端分离在线答疑系统。系统开发旨在实现高效的师生互动与信息管理,核心功能包括实时提问、智能解答、文件共享及用户权限管理。该系统适合作为毕业设计或实际项目实现,提供了完整的解决方案,助力构建现代化的在线学习与答疑平台。
管理员权限;首页、个人中心、学生管理、教师管理、问题发布管理、疑难解答管理。教师权限:首页、个人中心、疑难解答管理、试卷管理、试题管理、考试管理。学生权限;首页、个人中心、问题发布管理、疑难解答管理、考试管理等功能部分

管理员通过后台登录窗口进行输入自己的账号、密码、验证码等信息,进行登录,如图5-1所示。

图5-1管理员登录界面
管理员对个人中心进行操作填写原密码、新密码、确认密码并进行添加、删除、修改以及查看。,如图5-2所示。

图5-2个人中心界面
管理员通过学生信息可以在线查看学号、密码、姓名、性别、头像、院校、班级、手机等信息,进行详情或修改、删除操作,如图5-3所示。

图5-3学生信息管理界面
管理员通过教师管理可以在线查看工号、密码、 姓名、性别、头像、学院、班级、电话等信息,进行查看或修改、删除操作,如图5-4所示。

图5-4教师管理界面
教师通过后台登录窗口进行输入自己的账号、密码、验证码等信息,进行登录,如图5-5所示。

图5-5教师登陆界面
通过在个人资料管理页面通过查看工号、密码、 姓名、性别、头像、学院、班级、电话可进行查看进行修改、删除等 ,如图5-6所示。

图5-6个人信息界面
教师通过列表可以获取试卷名称、考试时长(分钟)、试卷状态,进行查看添加、修改等信息操作,如图5-7所示。

图5-7试卷管理界面
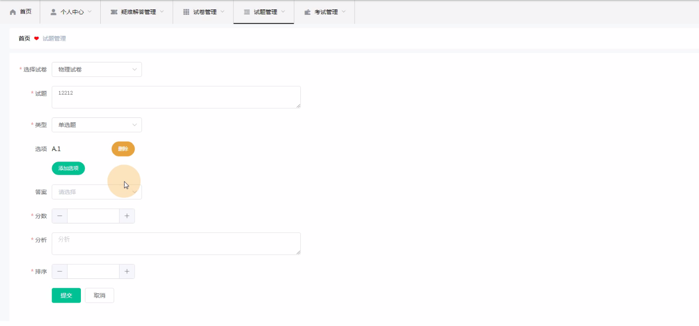
教师通过列表可以获取试卷、试题名称、分值、答案、类型等信息,进行添加、修改、查看等信息操作,如图5-8所示。

图5-8试题管理界面
教师通过考试信息列表可以获取选择试卷、试题、类型、选项、答案/分数等信息,进行添加、修改、删除查看等信息操作,如图5-9所示。

图5-9考试管理界面
学生通过后台登录窗口进行输入自己的账号、密码等信息,进行登录,如图5-10所示。

图5-10学生登录界面
学生通过问题发布管理可以在线查看标题、题目、发布时间、学号、姓名、答案进行详情并添加/修改、删除操作,如图5-11所示。

图5-11问题发布信息界面
学生通过疑难解答管理可以在线查看标题、题目、答案、发布时间、学号、姓名、审核回复等信息,进行查看查看提问操作,如图5-12所示。

图5-12疑难解答界面
学生通过考试管理可以在线进行考试/查看答案等等操作,如图5-13所示。


图5-13考试管理界面图
在线答疑系统的整体功能模块的实现,主要是对自己在大学这几年时间所学内容的一个测试,对于系统,主要是通过现在智能化的在线答疑系统平台进行开始系统的实现,并且可以根据需求进行数据信息的增加修改删除等操作,完美的解决了当下在线答疑系统中所遇到的问题。
经过一个学期的毕业设计的实现完成已接近尾声,到目前为止,当我回想起整个学期的系统开发日,收获颇丰。毕业设计的主要任务是建立一个智能化的在线答疑系统,主要使用java和Mysql数据库的开发工具,对系统的每个功能模块进行相对应的操作,最后,系统调试结果表明系统基本可以满足功能要求。
在线答疑系统平台的开发对我大学学习的改进有很大帮助。它使我能够学习计算机知识的相关技术方面问题及与人交往的沟通交流方面,让我意识到无论我们做什么,我们都需要坚持不懈,努力工作,只有这样尝试了并且坚持去做了,我们才可以成功,才可以获得成功的喜悦,如果没有尝试,知识想,那连成功的机会都没有,实际操作进行做了,才会越来越近的靠近成功,随着道路一路向前,未来的路是美好的。
对于在线答疑系统平台的实现,是自己第一次完成的设计一个管理系统。在项目的设计过程中,我克服了各种困难,并且在面对这些困难,我积极的面对,想办法解决问题,并且更好的掌握了理论知识和动手操作实践能力,从系统的开发到设计完成,我完成了一个更全面、更完善、更安全的平台管理系统,这也让我取得了很大的成就感,也使我对未来的生活更有信心。
可沟通项目方向、预算、交付周期与答辩时间安排,支持按学校要求定制交付内容。
根据你的浏览兴趣与热门趋势,精选可能适合你的毕业设计项目。
该系统是一个基于Java+SpringBoot后端、Vue+Uniapp前端的微信小程序点餐平台。平台实现了在线菜单浏览、购物车管理、订单提交与支付、后台数据统计等核心功能,为餐饮商家提供高效便捷的数字化点餐解决方案。项目采用前后端分离架构,适合作为毕业设计或实际项目开发,展示了现代Web与移动应用系统的完整实现流程。
该项目是一个集成了协同过滤推荐算法、网络爬虫与AI技术的智能减肥小程序。系统采用JAVA+SpringBoot构建后端服务,Vue+uniapp实现跨平台前端,旨在为用户提供个性化的饮食与运动方案。核心功能包括基于用户行为的智能推荐、健康数据管理及社区互动,适合作为毕业设计或实际项目开发,展示了现代Web与移动应用在信息管理与系统开发中的综合实践。
该系统是一个基于JAVA+SpringBoot后端与Vue前端的自动阅卷分析系统,旨在实现高效、准确的试卷批改与学习数据分析。核心功能包括智能识别与评分、错题统计分析、成绩报告生成以及教学效果评估。该系统开发专注于提升阅卷效率与信息管理深度,适用于在线教育、考试机构及毕业设计项目实现,为教学管理与学习分析提供一体化解决方案。
该心理健康测试平台是一个集前端小程序与后端管理系统于一体的综合系统开发项目。平台采用JAVA与SpringBoot构建稳健后端,结合Vue与uniApp实现跨端小程序开发,为用户提供便捷的心理测评与报告服务。系统核心功能包括题库管理、在线测试、数据分析及报告生成,旨在通过信息化手段提升心理健康服务的可及性与专业性,适用于毕业设计或实际项目实现。
该项目是一个基于JAVA+SpringBoot+Vue+uniapp技术栈的前后端分离微信小程序艺术品陶瓷商城系统。系统开发实现了艺术品陶瓷的在线展示、商品管理、用户订单处理及支付集成等核心功能,为陶瓷艺术品的数字化交易提供了完整的信息管理解决方案,适合作为毕业设计或商业项目实现。
该系统是一个基于Java+SpringBoot+Vue的二手车交易管理系统,旨在为用户提供便捷的在线车辆买卖平台。核心功能包括车辆信息发布、智能搜索、在线咨询、交易管理及用户评价等模块。通过前后端分离的系统开发模式,实现了高效的信息管理和流畅的用户体验,适合作为毕业设计或实际项目实现,帮助提升二手车交易效率与透明度。
该项目是一个基于Java、SpringBoot和Vue的故障报修平台,旨在实现高效的设备故障管理与维修流程。系统提供用户在线报修、工单分配、进度跟踪及数据统计等核心功能,适用于企业或校园的日常运维。通过前后端分离架构,确保了系统的可扩展性和维护性,适合作为毕业设计或实际项目实现,展示了现代Web信息管理系统的开发实践。
这是一个基于JAVA+SpringBoot+Vue的前后端分离学校请假管理系统,旨在实现学生请假流程的数字化与高效管理。系统开发涵盖了学生在线提交申请、辅导员与院系审批、请假记录统计等核心功能,优化了传统纸质流程。该项目可作为信息管理系统的毕业设计或实际应用案例,展示了前后端分离架构在项目实现中的优势。